近日,哈尔滨工程大学船舶工程学院 2023 级本科生程志敏依托国际合作科研项目,在波浪能转换器齿轮箱故障诊断研究方面取得重要进展。研究成果以 《A Hybrid CNN-Transformer Model with Optimized VMD for Fault Diagnosis of Wave Energy Converter Gearboxes》为题,被《Ocean Engineering》录用。程志敏为该论文的第一作者,中方指导教师康济川副教授,外方指导教师东京大学李明昕(Mingxin Li)研究员。

期刊简介
《Ocean Engineering》 是海洋工程领域国际知名期刊,被SCI、EI等核心库收录,2025年最新影响因子5.5,中科院TOP期刊,JCR Q1区。在深海科学技术、海洋工程装备等领域具有广泛学术影响力,是全球海洋工程研究者交流前沿成果的重要平台。
研究项目介绍
波浪能转换器(WECs)是海洋可再生能源开发的核心装备,在双碳目标背景下,其相关技术研发是海洋工程领域的前沿热点。但这类装备长期在恶劣多变的海洋环境中运行,齿轮箱作为传动系统的核心部件,极易受到随机机械激励、海水侵蚀与极端载荷的影响,同时振动监测信号往往被强烈的海洋环境噪声干扰,这使得 WEC 齿轮箱的故障诊断远比传统陆地旋转机械更具挑战,目前针对该方向的专项研究仍十分稀缺。

点吸收式波浪能转换器示意图

实验装置和与传感器布置
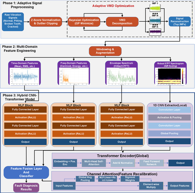
研究团队采用自适应信号处理与深度学习相结合的方法,提出了一种鲁棒的多流混合 CNN-Transformer 诊断框架,破解了强干扰下弱故障特征难以提取的难题。团队首先开发了结合贝叶斯优化变分模态分解(VMD)与窗式短时傅里叶变换的自适应预处理方法,有效抑制强背景干扰,重构出与故障诊断任务相关的信号分量与高信息量时频表征;在诊断骨干网络中,CNN 负责提取齿轮箱缺陷对应的局部瞬态特征,Transformer 编码器则捕捉序列表征中的全局长程依赖,同时引入通道注意力模块重校准判别性特征图,并通过多流融合策略整合深度时频特征与统计、包络谱分析,从多维度强化互补故障证据。

所提混合模型的整体结构
为验证方法的工程实用性,团队专门搭建了 WEC 齿轮箱实验测试平台,模拟真实海洋环境下的装备运行状态,采集了多故障状态下的真实振动信号。实验结果显示,该框架在常规条件下诊断准确率可达 99.14%,即使在强干扰的低信噪比环境下仍能保持 89.66% 的准确率,为复杂海洋环境下的波浪能装备故障诊断提供了高精度、高鲁棒性的解决方案,为海洋可再生能源装备的可靠运维提供了重要技术支撑。
团队与作者简介
程志敏,哈尔滨工程大学船舶工程学院2023级海洋机器人专业本科生,大二时便加入科研团队,依托本次国际合作项目开展研究工作。作为项目的核心参与者,他主要负责算法学习、方法论构建、实验设计以及论文撰写,全程深度参与研究工作,在研究过程中展现了扎实的专业基础、严谨的科研态度与出色的跨文化协作能力。

康济川,哈尔滨工程大学船舶工程学院副教授、博士生导师,长期从事海洋工程装备可靠性与智能化领域研究。主持国家自然科学基金等科研项目 7 项,以第一/通讯作者发表 SCI 论文 30 余篇(ESI高被引3篇);获省部级科技进步一等奖 1 项(第1完成人)、二等奖 3 项。曾在葡萄牙里斯本大学C. Guedes Soares院士团队开展博士联培与博士后研究,拥有丰富的国际合作科研经验,为本科生参与国际前沿科研项目提供了重要的指导与平台支持。

李明昕,东京大学JSPS研究员,长期从事海洋工程数字孪生与智能运维方面的研究。主持荷兰、日本、英国等政府资助项目5项,以第一/通讯作者于RSER等期刊发表SCI论文近20篇,获荷兰维修学会优博论文、欧洲维修学会优博提名、ISOPE力学青年奖、EAWE首届青年学者奖等国际科研荣誉与奖励12项。担任IEA Wind TCP观察员和特邀报告人,ISOPE和EAWE技术委员会委员,9个国际期刊编委/青年编委/特刊主编。

该项成果充分展现了哈尔滨工程大学船舶学院本科生的科研创新能力与国际合作培养的显著成效。船舶学院始终坚持以学生为中心,积极拓展国际合作科研平台,为本科生提供了接触国际前沿研究、参与跨国科研项目的机会,注重理论与实践相结合,助力他们在学术道路上不断突破自我。
未来,学院将继续依托优质的国际合作教育资源,培养更多具有国际视野、创新精神和实践能力的优秀人才,为船舶与海洋工程领域的发展贡献力量。





